网络安全——指纹识别
指纹识别
·
一、系统指纹识别
原理:通过TCP/IP数据包发送到目的机,由于每种操作系统对TCP/IP数据包的处理都不相同,所以可以通过之间的差别判断系统类型
1、识别方法一:


2、端口服务识别:
每个操作系统都有其特有的端口服务,例如windows的3389端口的远程桌面服务,Windows的445端口代表smb服务,iis的80端口等

二、中间件指纹识别
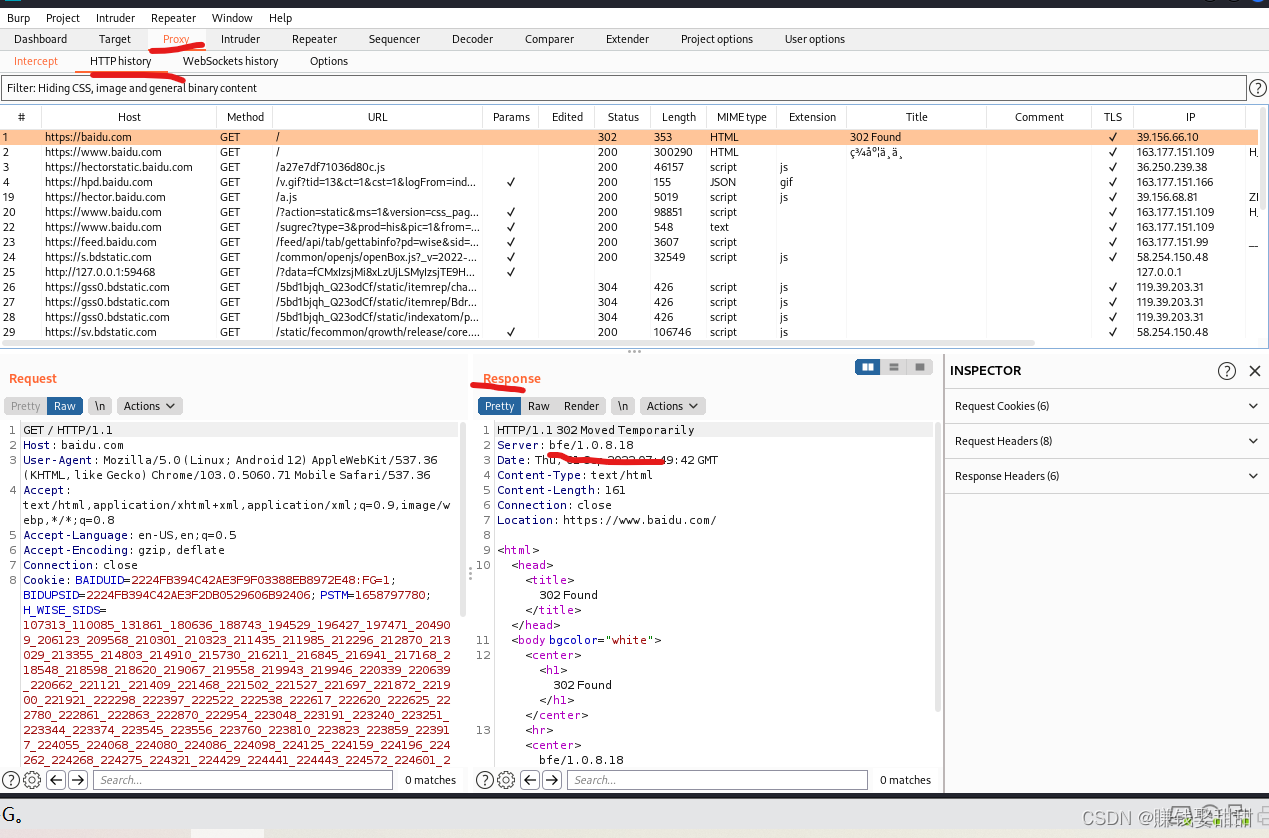
1、通过http返回消息提取server字段
利用Brupsuite进行抓包查看

2、通过端口服务探测中间件

3、通过构造错误界面返回信息查看中间件

三、Web程序指纹识别





在线探测
浏览器插件:wappalyzer

在线网站:云悉 yunsee.cn-2.0

四、防火墙指纹识别
1、nmap -p 80 --script http-waf-fingerprint IP地址

因为靶机没有部署防火墙,所以没有防火墙的信息
2、sqlmap -u 域名 --identify-waf

3、下载wafw00f软件,用该软件识别防火墙
下载该工具
git clone https://github.com/EnableSecurity/wafw00f

使用工具

这篇文章就写到这里了!
更多推荐



所有评论(0)