如何使用CANoe进行LINstress测试
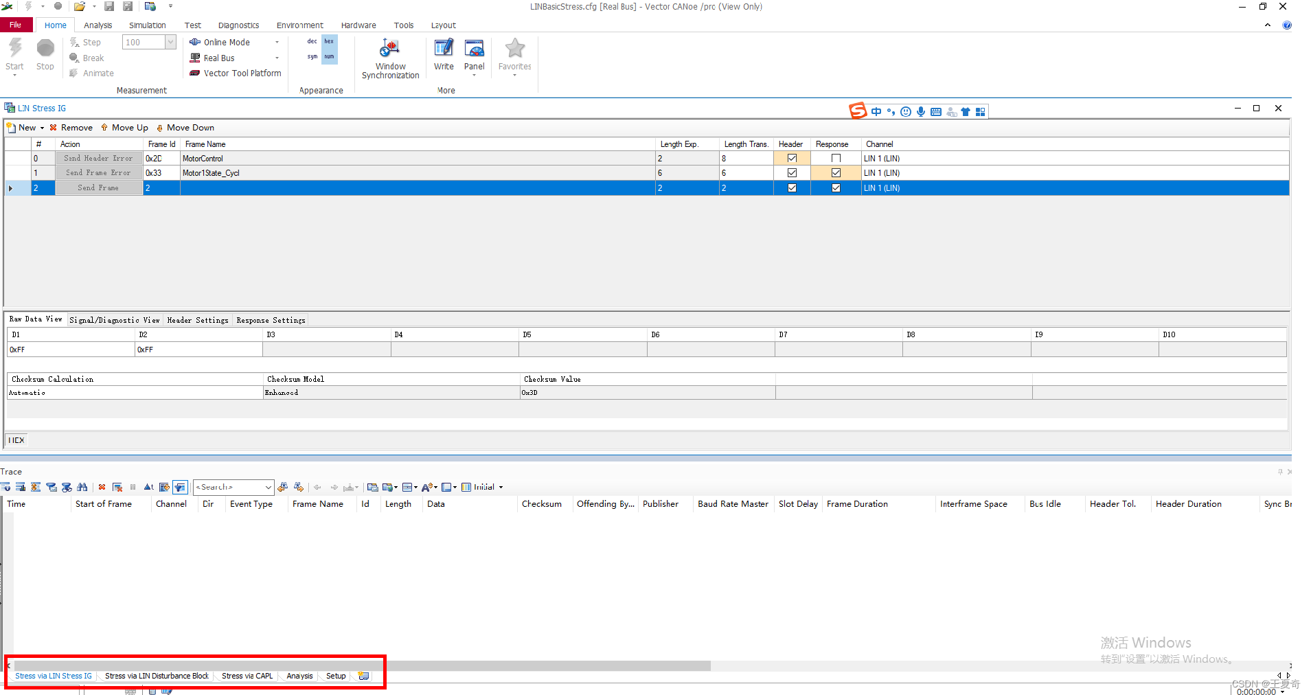
能实现功能点击工程最底下的Stress Via LINStress IG(在工程左下角,也就是文章一开头介绍的五个主要部分)IG部分主要分为两个部分,如下图New添加自定义lin帧RawFrame主任务栏添加LDF库中定义的Remove在列表移除帧先单击要去除的帧,然后单击Remove这个按钮MoveUp向上移动帧位置基本没啥用MoveDown向下移动帧位置列表设置栏(帧序号)这个不重要Actio
1.创建Stress测试工程
依次按照1-3的步骤建立工程
4部分,主要是Description of the sample configurations(对示例工程的描述)
5部分主要是显示示例工程的位置和简单描述
工程打开后如下图所示
重点关注红框标注的地方,重新截一张大一点的图片,方便观察
另外需要注意的是,LINstress Sample工程不允许在simulation模式下运行,必须是接上实际的样件
可以看到,主要分为5个部分
1:Stress Via LIN Stress IG :即通过IG发送器来实现 Stress测试
2:Stress ViaLinDisturbanceBlock:通过DisturbanceBlock来实现Stress测试
3:StressViaCAPL :通过CAPL来实现Stress测试
4:Analysis 是通过分析界面
5:Setup 设置界面
下面详细介绍以上5个部分,并侧重于介绍1-3部分
1-3部分使用以下
1:先介绍整体界面 |
2:先介绍如何操作实现Stress操作 |
3:介绍需要注意的事项 |
4:介绍如何自定义添加该测试部分 |
2:Stress Via LIN Stress IG :即通过IG发送器来实现 Stress测试
2.1 能实现功能和界面介绍
能实现功能
2.2具体界面介绍:
点击工程最底下的Stress Via LIN Stress IG(在工程左下角,也就是文章一开头介绍的五个主要部分)
IG部分主要分为两个部分,如下图
New | 添加自定义lin帧 | RawFrame | ||
LIN Stress IG | 主任务栏 | 添加LDF库中定义的 | ||
Remove | 在列表移除帧 | 先单击要去除的帧,然后单击Remove这个按钮 | ||
MoveUp | 向上移动帧位置 | 基本没啥用 | ||
MoveDown | 向下移动帧位置 | |||
列表设置栏 | # | (帧序号) | 这个不重要 | |
Action | SendFrame | 暂时还没搞清楚这个是啥?不能选择和设置 | ||
FrameID | 帧的ID | 可直接在此界面修改 | ||
FrameName | 帧的名称 | 在LDF文件中定义,RawFrame 不能自定义名称 |
||
LengthExpect | 期望的帧长度 | 此项,只有在LDF中定义的帧 中,才有意义。 |
||
LengthTransmit | 实际发送的帧长度 | 与上一项配合,能实现错误(长度)错误帧的发送 | ||
Header | 帧头 | 勾选项,勾选后代表发送该部分。 | ||
Response | 帧的数据段 | 勾选项,勾选后代表发送该部分。 当单独勾选此选项时,如果是收到帧头,就回复设定的选项。 |
||
Channel | 代表选择的物理通道 | 下拉选择项,可以选择已经使能 的物理通道。即选择在某一条通道上发送信息。 |
底下具体工作栏,分为两种View,RawDataView,Diagnostics/signalVIEW和两种SETING(HeardSeting和ResponseSeting)
1:RawDataView
此界面下,可以设置数据值, 能设置的数据值
如上图底下界面,有checksum选项,
2:SignalDataView
可以观察信号和诊断信号
3:HeadSeting
可以看到的,
1:Header Length(可显示bit长度,和显示帧头的时间)
2:BreakLength(间隔长度),第二行的勾选项,勾选后会直接发送,不勾选则不会发送,发送界面会显示错误。
3:Parity位,可以手动输入错误的值。
3:Response Setinng
可以设置(应答间隔,字节间隔,和校验和间隔)
IG,ResponseSeting在设置时,只能设置应答间隔,字节件间隔。
注意事项:当设置为错误时,相关界面
2:LIN Disturbance Block介绍
在了解 干扰块之前,我们先来了解一些基本概念
1:干扰的最小单位是bit,干扰的形式分为显性干扰和隐形干扰。
显性干扰:原先此bit位是隐性,干扰位显性
隐形干扰:原先此bit位是显性,干扰位隐性
3 LIN Disturbance Block界面
3.1LIN Disturbance Block整体预览
整体上分为此3部分:
1:就是添加移动测试选项部分,没什么好说的
2:就是具体配置和执行界面(还反馈了部分参数)。
3.2发送界面
从左往右看依次是
1):序号
2):执行按键(灰色表示不可用)
3):表示执行次数(想要执行几次,就可以直接键入数值即可)
4):干扰类型:Head干扰、Response干扰、BUS干扰
5):Byte干扰:此选项是对应4部分的,会根据4部分的选择不同(Head干扰、Response干扰、BUS干扰)分别对应不同的选项
针对Head干扰BLOCK不能实现对同步间隔段的干扰!
3.3 Block对帧头的干扰
接下来,我们根据实例来讲解一下,Head的部分干扰。注意标号处,显示对any都可以执行干扰,但是在1处,又显示了干扰前(ByteWithnot Disturbantion)的值。同步段还可以理解,但是PID段也这样,是怎么样的。
如果指定PID,则系统在遇到任何与我们设置的PID符合时,则会加以干扰。
红框内部,包含了Block能对Head能执行的三种干扰。(sync+字节间隔+PID段)
3.3.1 sync干扰
如图所示:我们干扰了箭头处的两位,将本来的隐性位,干扰为显性位。
注意:1:暂时CANoe不支持将显性位干扰为隐性位
2:LIN所有报文的同步段,编码都是0x55,不要尝试去修改这个值
3.3.2 字节间隔干扰(准确来说是数据段字节间干扰)
字节间间隔 干扰。需注意:Block只能将字节间隔符,干扰为显性位,但是并不会产生错误。原因在于目前很多实际情况下,字节间压根没有间隔!(很多帧头也不存在同步间隔段间隔符,和字节间间隔符)
下图为19200bps,数据段全为0xFF的波形图,可以看到只有,1个起始位+8个数据全为1,在加一个bit的终止bit。故干扰一个不存在的bit肯定不会出现错误。
为了测试,对 “ 数据段字符间隔符” 的干扰会不会报错我们定制一个帧,将“数据段字符间隔符”=2bit,如下图
第二步,设置字节间间隔干扰
并将干扰激活
第三步手动发送,手动定制的帧
手动点击,在trace界面查看结果
,错误原因写了,Frameing error while waiting for data byte (帧错误,当等待数据段的第2个字节时出现)。
我们用示波器来看,
干扰的就是上图中的这一段, 可以看到。;两个间隔符被干扰了1bit,成为了显性位。
3.3.3 字节干扰
需要,先确定实际发送到字节上的数值。然后再激活干扰,不然不能干扰成功。
4:StressViaCAPL
4.1:StressViaCAPL主界面
一般情况下,IG和Block界面就能满足大部分,压测需要。没有必要再花费精力研究此章节。
更多推荐
所有评论(0)